1. 서 론
2. 고유진동수 기반 강성저하 역추정 알고리즘
2.1 범용 프로그램 연동 기법
2.2 강성저하 역추정 알고리즘
3. 내진보강 및 유한요소 모델링
3.1 내진보강 시스템 개요
3.2 저층 뼈대구조 및 3차원 트러스 교량 모델링
4. 수치해석 예제 및 결과 분석
4.1 개요
4.2 저층 뼈대구조물
4.3 트러스 교량
5. 요약 및 결론
1. 서 론
최근 국내에서 발생한 경주 및 포항지진 등과 연이은 여진으로 더 이상 우리나라가 지진의 안전지대라고 할 수 없으며 매년 증가추세이다. 지진에 의하여 구조물이 심각한 손상이 발생하였을 경우, 외관 조사만으로 위험성 여부를 상세하게 판단하기 어렵다. 특히, 학교 또는 병원과 같은 뼈대 구조로 이루어진 저층 구조물과 교량 상판의 경우는 지진에 취약하며, 지진이 발생한 경우 취약 부위를 사전에 탐지하는 것은 난해하다. 이러한 경우, 수치해석 기법을 적용한 다양한 시뮬레이션 접근방법으로 지진하중을 받는 구조물의 거동 및 손상 부위를 어느 정도 예측할 수 있다면 피해 규모를 감소시킬 수 있을 것이다.
다양한 예측 시뮬레이션 방법 중 유전알고리즘은 자연선택과 유전학에서 발견된 몇몇 중요한 현상들의 특징을 컴퓨터 알고리즘에 접목하여 확률적 알고리즘이다. 알고리즘의 호환성이 매우 뛰어나 특정 분야의 문제들만 해결할 수 있는 것이 아닌 적용하는 방식에 따라 다양한 분야에 응용할 수 있으므로 기존의 해결이 쉽지 않고 어려웠던 문제를 해결할 수 있었으며 근래에 다양한 공학 문제에 응용 및 활용되고 있다. 또한, 유전알고리즘은 토목 구조물의 최적화 및 거동 예측에 대하여 다양한 연구가 수행되어 왔다. Lee와 Jung(2009)과 Han(2010)은 유전자 알고리즘을 적용하여 아치교 및 ILM 교량의 최적설계 연구하였으며, Chandrashekhar와 Ganguli 등(2009)은 재료 및 측정이 불확실한 기반 고유진동수 및 모드를 이용하여 손상을 평가하는 연구를 수행하였다. 또한, Rus 등(2006)은 경계요소법과 마이크로 유전자 알고리즘을 사용하여 구조물 내의 손상 위치와 정도를 감지하는 연구를 수행하였다. Cazacu와 Grama(2014)은 유전자알고리즘과 FEA를 이용한 뼈대 구조물 최적화 해석을 수행하였으며, Sharif-Khodaei와 Aliabadi(2015)은 충격하중을 받는 구조물에 대하여 EMI(Electro-Mechanical Impedance)와 인공신경망 등을 이용하여 손상을 추정하는 방법을 제시하였다. 또한, Sakamoto와 Oda(2012)은 유전자 알고리즘을 이용한 트러스 구조를 위한 최적의 레이아웃 디자인 기법을 개발하였다. Lee와 Kim(2018)은 이변량 Gaussian 형상 함수와 유전 알고리즘을 결합하여 진동하는 복합소재 적층구조의 미시역학적 손상을 추정하였다.
그러나 기존의 연구는 최적화 설계 및 일반적인 하중하의 구조물의 손상 추정 등을 중심으로 수행하였으며, 지진하중이 작용하였을 경우에 대한 손상 위치 추정 및 보강 후 효과 검증에 대한 상세 연구는 미미하다. 따라서 본 논문에서는 유전자 알고리즘을 활용한 구조물의 지진에 의한 강성저하(손상)의 정도와 위치를 사전에 추정하고, 구조물을 보강하여 강성 회복 효과를 사전에 판단하는 알고리즘을 제안하고자 한다. 대상 구조물 예제는 저층 뼈대 건물과 교량 상판 구조이며, 포항지진과 El-Centro 지진을 시뮬레이션하여 적용하기로 한다.
2. 고유진동수 기반 강성저하 역추정 알고리즘
2.1 범용 프로그램 연동 기법
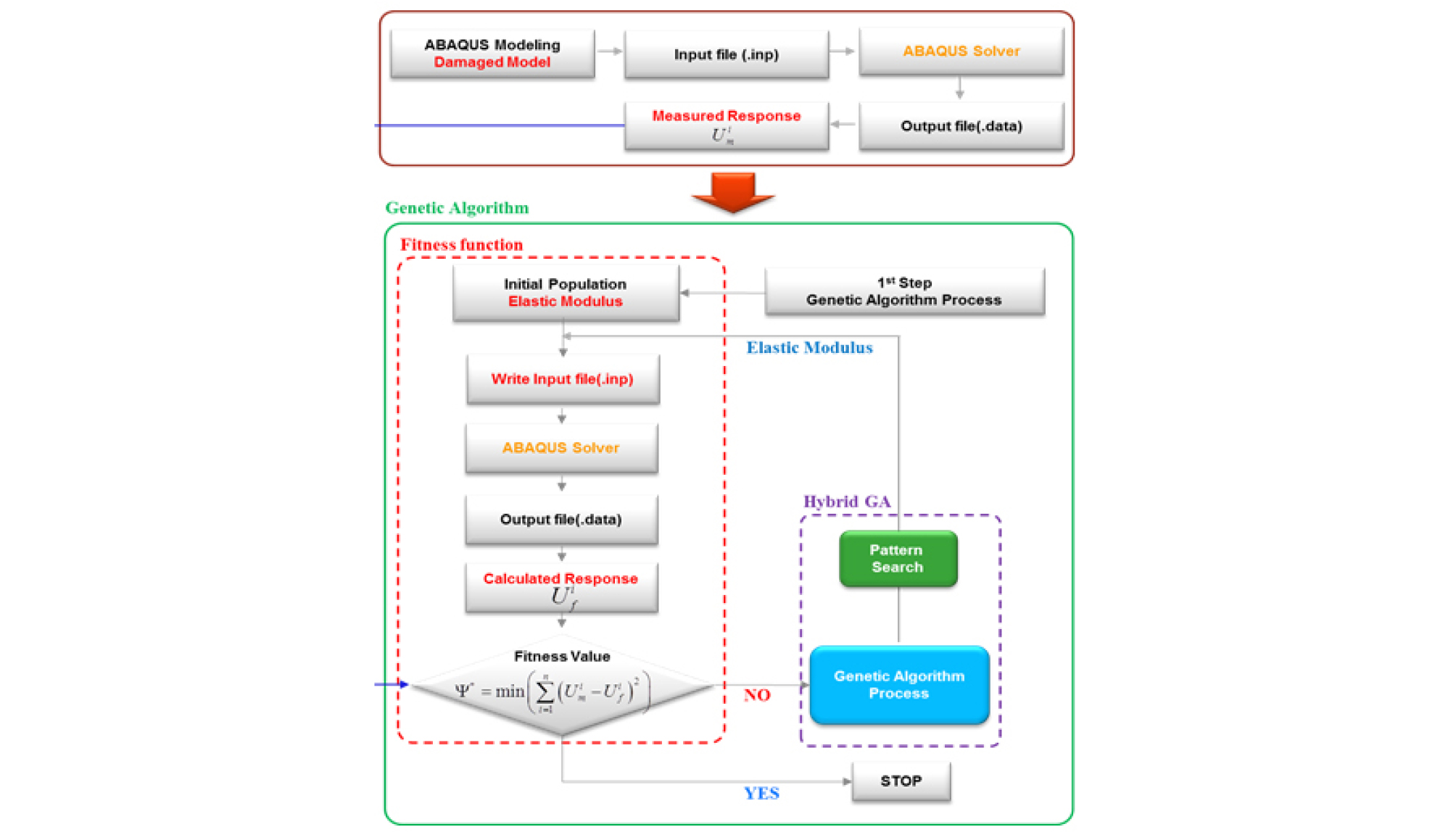
실용적인 관점에서 구조물에 발생한 손상에 대한 수치해석을 수행하기 위하여 실무자가 직접 코딩하는 것은 난해하다.따라서, 본 연구에서는 강성저하 추정을 위하여 범용 유한요소 구조해석 프로그램인 ABAQUS와 MIDAS를 활용하여 수치해석을 수행하도록 자동화하고 이를 유전자 알고리즘과 연동하는 코드를 개발하였다. 유전 알고리즘 실행을 위한 반복 전향해석을 자동화하기 위해 본 연구에서는 지진하중을 받는 구조물의 모델링은 MIDAS를 적용하였으며, 강성저하 역추정을 위한 유전알고리즘 기반의 반복 전형해석은 ABAQUS에 의한 등가 모델링을 적용하였다. ABAQUS 반복 전향해석과 유전 알고리즘은 Matlab에서 입력 파일을 자동으로 제어할 수 있도록 코딩하여 시스템을 형성하였다. 이러한 방법은 비교적 쉽게 역문제를 시스템화시킬 수 있고, 해석의 코드 개발과 비교하면 해석조건의 변화 또는 다양한 해석을 통해 비교할 데이터를 쉽게 또한 직관적으로 얻을 수 있다. Fig. 1은 본 연구에서 제안한 ABAQUS-유전 알고리즘 연동 프로세스를 보여준다.
2.2 강성저하 역추정 알고리즘
강성저하 추정은 지진하중으로 인한 구조물의 고유진동수 및 모드 변화 데이터를 비교하여 목표로 한 오차범위에 도달할 때까지 반복 해석을 수행한다. 본 연구에서는 역문제 알고리즘에 대하여 해석의 민감도를 고려하여 기법에 따라 비교 데이터를 적절히 조정하였으며, 고유진동수 해석으로 수집된 고유진동수 및 고유모드를 비교 측정 데이터로 설정한다. 예를 들어, 실제 동적 데이터, 해석조건에 따른 고유진동 해석에서 얻은 초기에 획득한 고유동수(참값)와 유전자 알고리즘을 적용한 역문제 과정에서 가정되어 도출된 고유진동수(계산 값)를 비교하여 평가한다. 강성저하를 추정하는 역문제는 식 (1)과 같이 구조물의 각 분할 요소에 대한 강성저하계수()를 계산하는 것으로 시작할 수 있다.
| $$\left\{\eta^{(k)}\right\}=\left\{\eta^{(1)},\eta^{(2)},\eta^{(3)}.....\eta^{(k)}\right\}$$ | (1) |
여기서 K는 요소의 총 개수이며 강성이 저하된 개수를 사전에 할 수 있는 경우에는 강성저하된 요소의 총 개수를 의미한다. 역문제를 활용한 강성저하 추정 과정에서 중요한 사항은 측정된 고유진동수와 역문제 해석 과정에서 가정되어 계산된 고유진동수를 비교 분석하여 최적함수값을 효과적으로 계산하고 이를 평가하는 것이다. 이런 순서는 초기 세대의 값에서의 측정치와 수치해석으로 얻은 계산치 사이에서의 오차 계산에 또한 영향을 미치게 되어 추정의 정확성을 좌우하므로 가장 중요하다. 본 연구에서는 식 (2)와 같이 유전알고리즘의 각 세대에서의 최적 함수값을 결정하였다.
| $$\epsilon_k=\sum_{n=1}^N(\overline\omega\left[n\right]-\omega\left[n\right]{)^2\;\;\;\;},\;\;\;\;(n=1,\;2,\;3,\;.....,\;N)$$ | (2) |
여기서 및 는 계산 및 측정된 n번째 각 모드 고유진동수를 각각 의미하며, N은 전체 고유진동수의 개수를 의미한다. 한편, 식 (2)를 통하여 계산된 각각의 세대에서의 최적값들은 다음 세대로 전달되고 나머지 개체에 의해 계산된 값들은 소멸된다. 이러한 최적값들은 각각 세대를 지나가면서 진화하여 참값과의 오차 를 감소시켜 수렴하게 되며 식 (3)과 같이 나타낼 수 있다.
| $$\Psi=\mathrm{MIN}\left\{\epsilon_k\right\}\;\;\;,\;\;\;k=1,\;2,\;3,\;....,\;L$$ | (3) |
위 식에서 L은 각각 세대에서의 가정되는 집단의 개수를 의미한다. 식 (1)에서 구한 최적 적합도가 세대의 증가에 따라 먼저 결정한 허용 오차보다 작다면 해석은 종료되며, 최종적으로 알고리즘은 주어진 조건에 대한 최적 손상의 위치 및 규모를 결정하게 된다. 전술한 내용을 요약하면, 지진하중을 받은 구조물의 강성저하는 MIDAS를 사용하여 응답 스펙트럼에 의한 고유진동 해석환경을 모델링 한 후, ABAQUS-유전자 알고리즘 연동기법으로 역추정 한다. 이후, 강성이 저하된 부위를 내진 보강한 후 연동 알고리즘을 재실행하여 강성 회복 효과를 확인하고자 한다.
3. 내진보강 및 유한요소 모델링
3.1 내진보강 시스템 개요
본 연구에서는 내진보강 방법 중 토글 시스템을 적용하고자 한다. 토글형 내진보강법은 학교 건물과 같은 저층 뼈대 구조에 주로 적용되고 있다. 토글 시스템은 지진이 발생하였을 때 구조물의 횡 방향 중심점을 기준으로 중심에서 최우측 끝점이 좌우로 수평 이동함과 동시에 지렛대의 작용으로 중심점은 최우측 끝점 이동량의 2~3배로 증폭되어 움직인다. 이러한 중심점에서 왕복식 오일 댐퍼를 설치하여 지진 에너지를 극도로 효율적이며 그 에너지를 흡수할 수 있는 첨단 지진 보강시스템으로 기본 개념은 Fig. 2와 같다.
3.2 저층 뼈대구조 및 3차원 트러스 교량 모델링
본 연구에서는 지진해석을 위한 기본 모델링은 실무적으로 널리 사용하는 MIDAS-CIVIL 프로그램을 적용하였다. 또한, 지진해석으로부터 획득한 고유진동수 및 모드 데이터로부터 강성저하 정도 및 위치를 역추정하기 위한 연동 해석은 ABAQUS 프로그램을 적용하였다. Fig. 3은 가로 3.0m 및 세로 3.0m 크기를 갖는 저층 강재 뼈대 구조물의 내진해석을 위한 유한요소 모델링을 보여준다. Fig. 4는 강재 트러스 교량에 대한 내진보강 및 손상추정을 위한 3차원 수치해석 모델을 보여준다. 대상 교량은 영국에 실제로 설치된 교량이며, 지간 8.00m인 7경간 연속교이다. 설계하중 DB-24 교량의 총연장은 56.00m이며 교폭 7.00m이다.
4. 수치해석 예제 및 결과 분석
4.1 개요
전술한 바와 같이 본 연구에서는 구조물의 손상은 각 부재의 강성 저하로 가정하였으며, 손상의 정의 방법에 따라 요소기반 추정법으로 해석을 수행하였다. 손상의 여부에 따라 해석데이터의 변화를 추적하여 해석을 수행하였다. 요소기반 추정법은 각각의 요소에 재료물성을 할당하고, 요소를 모두 미지수로 간주하고 유전자 알고리즘을 활용해 손상을 찾아내는 기법이다. 이 기법은 역문제 시스템 형성 시 구조물에 대한 요소의 개수에 따라 찾아야 할 미지수도 함께 늘어나기 때문에 요소가 많아질수록 해석의 민감도가 떨어져 부정확한 결과를 초래할 우려가 있다. 따라서 많은 미지수가 존재하는 구조물의 경우는 단계별 추정 방법을 적용하는 것이 효율적이다. 따라서 본 연구에서는 지진에 의해 손상이 된 구조물의 손상에 대하여 전술한 기법을 활용하여 유전자 알고리즘을 활용하여 손상의 위치 및 규모를 추정하고자 한다. 지진하중은 Fig. 5와 같이 El Centro 지진과 최근 국내에서 큰 피해를 가져왔던 포항지진을 고려하였다(Park et al., 2019).
4.2 저층 뼈대구조물
4.2.1 지진 발생 후 강성저하 추정
Fig. 6은 뼈대 구조물에 대하여 지진 발생 후 강성저하 위치를 추정하기 위한 각 부재 위치별로 부여된 미지수 번호를 보여준다. 먼저 지진하중으로 인하여 구조물의 강성변화로 인한 고유진동수를 추출하고, 이를 유전자 알고리즘 연동 프로세스에 입력하여 최적화 반복해석을 수행하였다. Fig. 7은 El Centro 지진하중을 가한 후 구조물에 변화된 고유진동수에 가장 근접한 각 부재의 탄성계수를 추정하는 과정과 결과를 보여준다. Fig. 7(c)로부터 1~9번 부재 강성 번호 중 4번 위치에서의 강성이 약 11% 저하되었음을 알 수 있다. Fig. 8과 Table 1은 포항 지진하중을 적용하였을 경우에 대한 강성저하 추정결과를 보여준다. 1번 위치에서 약 25%의 강성저하가 발생하였음을 알 수 있다.
Table 1.
Results of stiffness reduction detections under Pohang earthquake loads
4.2.2 내진보강 후 효과 검증
앞 절에서 도출한 지진하중으로 인한 강성저하 발생 위치 4번 및 1번 부재에 대하여 Fig. 3(b)와 같이 내진성능을 확보할 수 있는 토글 시스템에 속한 오일 댐퍼 모델링 추가하였다. 이후 동일한 강성 추정 알고리즘을 실행하여 저하되었던 강성에 대한 보강이후 회복여부를 확인할 수 있다. 강성회복효과가 예상보다 작은 경우에는 댐퍼의 강성을 조절하면서 최적의 보강을 위한 댐퍼 강도 성능을 결정할 수 있다. Fig. 9는 내진 보강이후 강성을 추정한 결과를 보여준다. 강성저하가 발생하였던 1번과 4번 부재는 정상적으로 회복되었음을 확인할 수 있다.
4.3 트러스 교량
4.3.1 지진 발생 후 강성저하 추정
트러스 교량에 대하여 동일한 해석을 수행하였다. Fig. 10과 같이 교량 바닥판 하면의 하부지점의 U1, U2, U3, UR1, UR2, UR3 모두 고정지점으로 가정하였다. 추가적으로 트러스교의 부재수가 뼈대 구조물 부재수보다 많기 때문에 2단계 해석을 수행하여 결과의 정확성을 높이고자 한다. 트러스 구조의 강성추정 위치는 Fig. 10과 같이 L, R, U, UL, UR의 총 5가지 구역으로 구분하였다. 1단계 해석을 통하여 5개 구역 중 강성저하가 발생한 구역을 추정하게 된다. Fig. 11은 El Centro 지진하중을 작용시켰을 때의 5개 구역에 대한 강성저하를 추정한 결과를 보여준다. R과 L 구역에서 약 13%의 강성저하가 추정되었다. 트러스 모델은 대칭이므로 2단계 해석에서는 L 구역에 대하여 세부 위치별 해석을 수행하였다. Fig. 12는 두 가지 지진하중에 대한 추정결과이며 Table 2는 El Cenrto 지진에 대한 최종 결과를 보여준다. El Centro 지진의 경우 L5번 위치에서 12%, 포항지진의 경우는 L1과 L9 위치에서 약 25% 강성저하가 발생하였음을 알 수 있다.
Table 2.
Final results of stiffness reduction detections under El Centro earthquake loads
4.3.2 내진보강 후 효과 검증
앞 절에서 도출한 지진하중으로 인한 강성저하 발생 위치에 대하여 Fig. 4(a)와 같이 내진성능을 확보할 수 있는 토글 시스템에 속한 오일 댐퍼 모델링 추가하였다. 이후 동일한 강성 추정 알고리즘을 실행하여 저하되었던 강성에 대한 보강 효과를 확인하고자 한다. Fig. 13은 내진보강 이후 강성을 추정한 최종 결과를 보여준다. 강성저하가 발생하였던 위치는 정상적으로 회복되었음을 확인할 수 있다.
5. 요약 및 결론
본 논문에서는 뼈대 및 교량 구조물에 지진이 발생하였을 경우 변화되는 강성을 유전알고리즘 연동 기법기반으로 추정하여 구조적 성능이 저하되는 위치를 추정하는 방법을 제시하고 수치해석을 통하여 타당성을 검증하였다. 본 연구에서 제안한 방법은 지진하중 등 예측할 수 없는 자연재해로 인한 피해를 먼저 예방을 하고 사전 보강을 하여 피해를 예방하는 게 활용될 수 있다.
수치해석 예제로부터 El Centro 및 포항 지진이 작용된 뼈대 구조물의 경우, 약 10~15%의 강성저하가 추정된 부재에 대하여 토글 시스템에 속한 오일 댐퍼의 추가 모델링으로 도출한 결과, 강성이 정상적으로 회복되었다. 따라서, 본 연구에서 제안한 방법은 학교 등의 저층 건물에 대한 지진작용 시 예상되는 취약 부위를 사전에 탐지하여 내진보강을 할 수 있는데 유용할 것으로 판단된다. 뼈대구조물보다 부재수가 많은 트러스 교량의 경우는 부재 구역을 1단계로 설정하여 지진시 강성저하 구역을 먼저 결정하고, 2단계 세부해석을 통하여 최종 강성저하 위치를 추정하는 방법을 적용하였다. 트러스 교량의 경우, El Centro 지진에 대하여 12%, 포항지진에 대하여 25%의 강성저하 위치가 각각 추정되었다. 동일한 방법으로 내진보강을 한 후 알고리즘을 실행시켰을 때 강성은 정상적으로 회복되었음을 추정할 수 있었다. 따라서, 본 연구에서 제안한 방법은 부재수가 많은 경우에도 적용이 가능할 것으로 판단된다.
다만, 본 연구에서 제시한 결과는 제한된 조건에서의 해석결과이며, 실용적으로는 더욱 다양한 구조물 및 하중 환경에서의 해석적 검증이 필요하다. 또한, 인공신경망 및 빅터이터 기법 등 AI 기법과 접목하여 추정의 정확도를 더욱 높이는 후속 연구가 필요하다.















