1. 서 론
국내 발전산업은 주로 원자력발전, 석탄화력발전 그리고 복합화력발전으로 이루어져 있다. 가스터빈을 이용하는 복합 화력발전은 국내 발전설비의 약 30%(2015. 7. 기준)를 담당 하고 있다(Baek, 2016). 높은 열효율과 친환경성 및 안정성이 검증된 복합발전 수요가 전 세계적으로 증가하고 있으며, 국내 발전시장에도 많은 영향을 미치고 있다. 국내에서는 삼성 테크윈과 두산중공업을 중심으로 소형 가스터빈을 개발하였고, 2013년부터 “대형가스터빈 국산화 사업”이 국책과제로 진행 되고 있다(Cho, 2014; Yoo, 2012).
복합화력발전은 가스터빈의 빠른 기동 및 정지의 장점으로 첨두부하 영역을 담당하고 있다. 복합화력발전에 이용되는 가스터빈의 케이싱에는 기존의 화력발전소와 동일한 재료인 높은 크리프 강도를 지닌 저 합금강의 대형 주물들이 사용되고 있다. 고온고압의 응력이 집중되는 가스터빈 및 케이싱은 다른 발전시설과 달리 기동 및 정지의 횟수가 많기 때문에 열피로나 취화 현상으로 인한 균열 및 고온고압 가스의 누설(leakage) 발생 가능성이 높다(Kang, 2009). 이러한 문제는 가스터빈의 안전성과 신뢰성 등에 영향을 미치며, 그로 인한 사고는 인명피해와 함께 큰 경제적 손실을 가져올 수 있다. 따라서 가스터빈 케이싱의 구조안전성 및 누설 문제에 대한 평가 및 예측이 필요하며 나아가 경쟁력 있는 가스터빈의 설계를 필요로 한다.
본 논문에서는 가스터빈 케이싱의 유한요소모델링 및 설계 절차 수립을 통하여 정상상태 운전조건에서 터빈 케이싱의 열/구조해석을 수행하였다. 이 해석 결과를 이용하여 ASME B&PVC에 근거한 케이싱 및 볼트의 구조안전성 평가와 접촉압력 평가기준을 바탕으로 한 플랜지부 접촉면의 누설 평가를 수행하여 추후 가스터빈 개발에 활용하고자 한다.
2. 유한요소모델링 및 열/구조해석
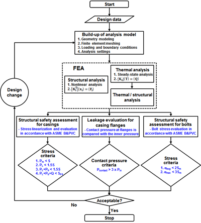
2.1 유한요소해석 및 설계 절차
유한요소해석 및 설계 절차는 Fig. 1에 나타낸 것과 같이 해석 모델을 작성하고 열/구조해석을 수행하고, 해석 결과를 바탕으로 구조안전성 및 누설 평가를 하는 안전성 평가 과정으로 구성된다. 안전성 평가 결과를 통해 적합한 설계인지 판단하여 그렇지 못할 경우 설계변경을 통해 해당 절차를 반복한다. 가스터빈의 케이싱 및 볼트 구조안전성 평가기준은 ASME B&PVC VIII-2를 바탕으로 하였으며(ASME, 2010), 누설평가는 Laxminarayan 등(2013, 2014)이 제시한 접촉압력 평가기준을 이용하였다.
2.2 ASME B&PVC의 응력범주 및 강도이론
가스터빈 케이싱을 고온 및 고압의 압력용기(pressure vessel)의 일종으로 간주하여 평가시 ASME B&PVC에 정의된 평가기준을 적용하였다.
ASME B&PVC VIII-2에서는 유한요소해석을 통한 설계 기준을 제시하고 있으며 최대 비틀림 에너지 이론(maximum distortion energy theory)을 강도이론으로 한 해석적 설계방법을 적용하고 있다. 세 방향의 주응력이 σ1, σ2, σ3일 때 비틀림 변위에너지(U)는 식 (1)과 같으며 최대 비틀림 에너지 이론에 의한 항복조건은 식 (2)와 같다.
여기서, γ와 E는 각각 전단변형률 및 탄성계수이다.
또한, ASME B&PVC는 압력용기 내에서 발생하는 응력을 발생위치 및 분포상태 그리고 응력을 발생시킨 하중의 종류에 따라 일반 일차 막응력(general primary membrane stress: Pm), 국부 일차 막응력(local primary membrane stress: PL), 일차 굽힘응력(primary bending stress: Pb), 이차 응력(secondary stress: Q), 피크응력(peak stress: F)의 5가지로 분류하여 각각의 조합에 대한 응력한계를 규정하고 있다(ASME, 2010).
2.3 구조안전성 및 누설 평가기준
터빈 케이싱 및 플랜지부 볼트에 대한 구조안전성 평가 기준은 앞서 설명한 ASME B&PVC VIII-2를 이용하였다. 먼저 터빈 케이싱에 대한 구조안전성 평가기준은 터빈 케이싱을 쉘(shell), 노즐(nozzle) 및 플랜지(flange) 세 구역으로 나눠 해당 구역의 주요 위치에서 응력선형화(stress linearization)를 통해 앞절에 언급한 응력 성분으로 분류 하여 구조안전성 평가를 수행하였다.
ASME B&PVC VIII-2에서는 평가되는 응력에 따른 응력한계를 온도에 따른 해당 재질의 허용응력(S) 또는 항복응력(Sy)에 의해 결정하며, S 및 1.5S 또는 SPS로 규정하고 있다. 이때 SPS는 식 (3)으로 3S와 2Sy 중에서 더 큰 값을 사용한다. Table 1에 응력분류에 따른 응력한계를 나타내었다.
본 논문에서 누설 평가기준은 가스터빈 케이싱 플렌지의 상부와 하부 접촉면의 접촉압력 평가를 통해 진행하였다. 접촉 압력에 대한 누설 평가기준은 아래 식 (4)와 같이 플랜지부의 접촉압력(Pcontact: contact pressure)이 내압(Pin: inner pressure)의 3배 이상의 값을 가져야 하며 이를 만족하지 못할 경우 누설문제가 발생할 가능성이 있다고 판단하였다 (Laxminarayan, 2013, 2014).
볼트의 구조안전성 평가에는 ASME B&PVC II-Part D에 제시된 볼트 재질에 대한 온도에 따른 설계응력강도 (design stress intensity values: Sm)를 사용하였다. ASME B&PVC VIII-2에 따라서 식 (5) 및 (6)에 나타낸 것과 같이 응력 집중부를 제외한 볼트 단면에서의 평균응력 (Savg)이 설계응력강도(Sm)의 2배 보다 작아야 하며, 볼트 단면 주변부의 인장과 굽힘을 포함하는 최대응력(Smax)이 설계응력강도(Sm)의 3배 보다 작아야 한다는 평가기준을 사용하였다(ASME, 2010).
이상의 평가기준을 바탕으로 터빈 케이싱의 구조안전성 및 누설 평가를 진행하였으며, 유한요소모델링 및 해석에는 상용 유한요소해석 프로그램인 ANSYS를 사용하였다(ANSYS, 2016).
2.4 유한요소모델링
본 논문에서 고려한 250 MW급 가스터빈은 입구 스크롤 (inlet scroll), 압축기 케이싱(compressor casing), 연소기 케이싱(combustor casing), 터빈 케이싱(turbine casing), 배기 지지부 프레임(exhaust support frame)의 5가지 외부 케이싱으로 구성되어 있다(Fig. 2의 유사 형태의 가스터빈 참고). 본 논문에서 고려 대상은 가장 높은 온도와 압력 조건을 갖는 터빈 단의 외부 케이싱인 터빈 케이싱(turbine casing)이다. 터빈 케이싱은 내부 케이싱이라고 할 수 있는 베인 캐리어(vane carrier)에 의해 연소가스와 분리되며, 터빈 케이싱과 베인 캐리어 사이의 공간에서 4개의 단으로 나뉘어 각 단별로 냉각이 이루어진다. 정상상태 운전조건에서 터빈 케이싱은 최대 온도 450°C, 내압 2MPa의 냉각기체에 의해 일정한 온도와 압력을 유지하게 된다.
터빈 단은 상부 및 하부의 외부 케이싱과 베인(vane) 및 베인 캐리어 등의 내부 구성요소 그리고 볼트 및 너트로 구성되어 있으며, 축 방향의 길이는 약 2,900mm이며, 최대 반경은 약 2,000mm이다. 고려한 터빈 케이싱은 가스터빈의 초기 설계 모델로 Fig. 3(a)와 같으며 유한요소해석을 위해 Fig. 3(b)와 같이 일부 해석에 불필요한 형상을 단순화 하였다. 먼저 운반에 사용되는 리프팅 러그(lug)와 센서가 결합되는 작은 구멍 등을 제거한다. 본 해석에서는 축대칭 형상이라 할 수 있는 터빈 케이싱의 구조안전성 및 플랜지부 접촉면의 접촉압력평가를 위하여 전체형상의 1/2 모델로 해석을 수행하였다. 마지막으로 해석의 정확성을 유지하며 해석 시간을 줄이기 위해 관심 영역인 외부 케이싱을 제외한 내부 구성요소를 하나의 질점으로 만들어 Fig. 4(a)와 같이 모델링하였다.
터빈 케이싱의 상하부를 연결하는 볼트는 스터드(stud) 타입으로 고체 요소로 모델링하였으며 유한요소모델링 시 터빈 케이싱 및 볼트의 요소 크기는 요소의 수렴평가를 통해 해석결과의 정확도와 해석 시간에 따른 경제성을 고려하여 결정하였다. 작성한 유한요소모델은 Fig. 4(b)에 나타내었고, 요소 및 절점 수는 각각 214,739개와 855,499개이다.
유한요소해석을 수행하기 위한 터빈 케이싱 및 볼트의 재질은 각각 SA-217 WC6, SA-193 B16으로 ASME B&PVC II-Part D의 온도에 따른 물성정보가 사용되었으며 Table 2에는 참고로 상온(-30~40°C)에서의 물성치를 나타 내었다(ASME, 2010; Lee, 2014).
2.5 해석조건
앞 절에서 언급된 것과 같이 터빈 케이싱의 내부는 4개의 단으로 나뉘어져 냉각이 이루어지는데 각 단 별 내압 및 온도는 Table 3과 같다. 이때 각 단의 압력 차이에 의해 축 하중이 발생하며, 힘의 평형 관계식을 이용하여 계산된 축 하중을 Table 3에 함께 나타내었다. 참고로 Fig. 5(a)에서 배기 지지부 프레임(exhaust support frame)과 결합 되는 위치를 5단(#5)으로 표시하였다.
Table 4
Loads at the nozzles and manhole
| Location | Nozzle 1 | Nozzle 2 | Nozzle 3 | Manhole |
|---|---|---|---|---|
| Load(kN) | 54.7 | 57.4 | 21.9 | 480 |
터빈 케이싱의 외부는 단열되어 있으며, 노즐 및 맨홀에 대한 하중은 내압에 의해 발생하는 축방향의 하중만을 고려하여 Table 4에 나타내었다.
볼트 체결 시 초기 체결력은 볼트의 재질에 따른 항복응력 (Sy)의 60%에 해당하는 인장량(Δ)을 초기 조건으로 사용 하였으며 그 값은 Table 5에 나타내었다(Son, 1994).
터빈 케이싱의 플랜지부 및 볼트의 접촉 조건은 Fig. 6(a)와 같이 볼트의 스터드와 너트를 결합(bonded) 접촉 조건을 사용하였고, 그 외 터빈 케이싱의 상부와 하부 플랜지 및 플랜지와 볼트의 접촉조건은 마찰(frictional) 접촉 조건을 사용하였다. 이때 마찰계수(frictional coefficient)는 0.2로 사용하였다.
터빈 케이싱의 경계조건은 Fig. 6(b)에 나타내었다. 실제 터빈 케이싱의 조건을 고려하여 연소기 케이싱(combustor casing)과 체결되는 수직 플랜지 부에 회전 방향과 축방향의 자유도를 구속하였고, 터빈 케이싱의 지지부에 수직 방향으로의 자유도를 구속하였다. 이상의 조건을 바탕으로 터빈 케이싱의 정상상태 운전조건에서 열/구조해석을 수행하였고, 해석 결과를 바탕으로 앞 절에서 제시한 평가기준을 이용하여 터빈 케이싱 및 볼트의 구조안전성 평가 및 플랜지 접촉면에서 접촉압력 평가를 통한 누설을 평가를 수행하였다. 참고로 Fig. 7에는 터빈 케이싱의 온도 분포 및 변위를 나타내었다.
3. 구조안전성 평가 및 접촉압력 평가
3.1 터빈 케이싱 구조안전성 평가
ASME B&PVC VIII-2를 바탕으로 터빈 케이싱의 구조안전성 평가를 수행하였다. 구조안전성 평가를 위하여 터빈 케이싱을 쉘과 노즐 및 플랜지의 세 영역으로 구분하고 해당 영역의 주요 위치에서 SCL(stress classification line)을 정의하여 응력선형화(stress linearization)를 통해 앞서 언급한 응력성분으로 분류하여 평가하였다(Fig. 8 참고). 평가 결과는 Table 6~8에 나타내었다.
Table 6
The results of structural integrity for shells
| SCL number | Structural | Thermal-Structural | Remarks | ||
|---|---|---|---|---|---|
| Pm | Criteria(S) | PL+Pb+Q | Criteria(SPS) | ||
| 1 | 22.4 | 130 | 51.9 | 390 | Pass |
| 2 | 21.6 | 136 | 44.3 | 409 | Pass |
| 3 | 12.1 | 145 | 21.1 | 436 | Pass |
| 4 | 8.1 | 157 | 123.4 | 473 | Pass |
Table 7
The results of structural integrity for nozzles
| SCL number | Structural | Thermal-Structural | Remarks | ||||
|---|---|---|---|---|---|---|---|
| PL | Criteria(1.5S) | PL+Pb | Criteria(1.5S) | PL+Pb+Q | Criteria(SPS) | ||
| 1 | 10.4 | 218 | 15.4 | 218 | 66 | 443 | Pass |
| 2 | 10.6 | 218 | 11.2 | 218 | 76.5 | 443 | Pass |
| 3 | 5.8 | 236 | 74 | 236 | 68.9 | 473 | Pass |
Table 8
The results of structural integrity for flanges
터빈 케이싱의 정상상태 운전조건에서 구조안전성 평가 결과 플랜지부에서 다른 영역에 비해 상대적으로 높은 응력이 발생되었고 특히 플랜지부의 SCL 3에서 가장 높은 232.9 MPa의 응력이 발생하였지만 해당 위치의 평가기준인 394 MPa을 초과하지 않는다. 쉘, 노즐, 플랜지의 모든 SCL에서 ASME B&PVC VIII-2의 평가기준을 만족하였기 때문에 가스터빈이 정상상태의 운전조건하에서 터빈 케이싱은 구조적 으로 안전할 것으로 판단된다.
3.2 접촉압력 평가
유한요소해석 결과를 통해 터빈 케이싱 플랜지부 접촉면의 접촉압력 분포를 Fig. 9에 나타내었다. 이 때 볼팅부를 기준으로 접촉면의 외측(A)과 내측(B)에 해당하는 접촉압력을 Fig. 10에 그래프로 나타내었다. Table 9는 2.3절에 제시된 접촉압력 평가기준을 바탕으로 계산한 터빈 케이싱 플랜지부 접촉면의 내압에 따른 접촉압력기준을 나타낸다. 해석 시 연소기 케이싱과 터빈 케이싱 간 수직 플랜지부의 볼팅 체결은 고려되지 않았기 때문에 1단 부분은 평가에서 제외하였다.
Fig. 10(a)의 열하중이 고려되지 않은 구조해석 결과는 플랜지부 접촉면의 외측(A)과 내측(B)에서 각각 100MPa과 40MPa 정도의 평균 접촉압력이 발생하며 모두 충분한 접촉 압력을 유지하였다. Fig. 10(b)의 열하중이 고려된 경우는 플랜지부 접촉면 외측(A)에서 평균 100MPa의 접촉압력으로 충분한 접촉압력이 유지되었지만, 접촉면 내측(B)에서는 각 단 사이 온도변화가 상대적으로 큰 일부 구간에서 접촉압력이 낮아져 평가기준을 만족하지 못하였다.
Table 9
Inner pressure and contact pressure criteria
| Stage No. | 1 | 2 | 3 | 4 |
| Inner Pressure(MPa) | 2 | 1.25 | 0.69 | 0.3 |
| Criteria on Contact Pressure(MPa) | 6 | 3.75 | 2.07 | 0.9 |
즉 터빈 케이싱 플랜지부 접촉면의 내측 일부 구간에서 접촉압력 기준을 만족하지 못하지만 접촉면 외측에서 접촉 압력 기준을 만족하기 때문에 적용한 평가기준으로는 누설 문제가 없을 것으로 판단된다. 또한 접촉면 내측의 평가기준을 만족하지 못하는 부분은 온도가 더 낮은 후단 쪽에서 더 크게 발생하며 내부 온도의 차이가 가장 큰 3단과 4단 사이에서 가장 넓게 분포되어 있다. 따라서 현재 터빈 케이싱의 볼팅 체결을 보완하여 접촉압력기준을 만족하기 위한 설계 변경이 필요할 것으로 판단된다.
3.3 볼트 구조안전성 평가
Table 10
The results of structural integrity for bolts in the case of structural loads
플랜지부 볼트의 구조안전성 평가는 앞서 2.3절에서 언급한 ASME B&PVC VIII-2를 바탕으로 하였으며, 평가 결과는 Table 10과 11에 나타내었다. 초기 볼트 체결력은 볼트의 항복응력의 60%에 해당하는 인장량을 부여하였기 때문에 각 볼트에서 발생하는 응력의 차이는 볼트 초기 인장력을 제외한 내압 및 열하중 등과 각 볼트의 체결 위치 주변의 변형에 기인한 것으로 볼 수 있다. 또한 열하중이 고려될 경우, 구조하중만 고려된 경우 보다 볼트 단면에서의 평균응력 (Savg)이 볼트 10번을 제외하고 최대 66MPa까지 감소하였다 (Table 10 및 11 참고). 볼트 10번은 터빈 케이싱에서 온도변화가 가장 큰 지점인 3단과 4단 사이에서 온도가 낮은 4단 쪽에 위치하며 다은 볼트와 달리 열하중이 고려되었을 때 평균응력(Savg)이 증가하였다. 해당 지점은 앞서 접촉압력 평가에서 평가기준을 만족하지 못하는 영역이 가장 넓게 분포하고 있는 위치와 동일하다. 따라서 해당 위치에서는 충분한 접촉압력을 유지하기 위한 초기 인장량의 증가뿐만 아니라 추가적으로 볼트의 구조안전성을 확보하기 위해 볼트의 크기, 위치 및 케이싱의 형상 등의 설계변경이 필요할 것으로 판단된다. 또한 다른 모든 볼트의 평균응력(Savg)이 평가기준인 설계응력강도(2Sm)에 근접해 있기때문에 이 부분에 대한 충분한 안전 여유를 고려한 설계도 고려되어야 한다.
Table 11
The results of structural integrity for bolts in the case of thermal and structural loads
4. 결 론
본 논문에서는 가스터빈의 터빈 케이싱 초기 설계모델에 대한 유한요소모델링 및 정상상태 운전조건에서 열/구조해석을 수행하였으며, 해석 결과를 바탕으로 ASME B&PVC를 이용한 구조안전성 평가 및 접촉압력 평가를 수행하였다. 이러한 유한요소모델링 및 평가절차를 수립하여 가스터빈 개발에 활용할 수 있도록 하였다. 그 결과를 구체적으로 요약하면 다음과 같다.
1)ASME B&PVC VIII-2를 사용하여 터빈 케이싱의 정상상태 운전조건에서 쉘, 노즐, 플랜지의 세 구역에 대한 구조안전성 평가를 진행한 결과 플랜지에서 다른 영역에 비해 상대적으로 높은 응력이 발생하였지만 평가기준을 초과하지 않았기 때문에 터빈 케이싱의 초기 설계 모델은 정상상태 운전조건하에서 구조적으로 안전할 것으로 판단된다.
2)터빈 케이싱 플랜지부의 접촉면에서 접촉압력 분석을 통한 누설평가 결과 플랜지부 접촉면 외측에서 평가 기준을 만족하는 충분한 접촉압력이 유지되어 적용한 평가기준으로는 누설문제가 없을 것으로 판단된다. 그러나 접촉면 내측 일부 구간에서 평가기준을 만족하지 못하였으며 특히 내부 온도 차이가 가장 큰 3단과 4단 사이에서 접촉압력이 낮은 영역이 가장 넓게 분포되어 향후 이 부분에 대한 고려가 필요하다.
3)볼트 구조안전성 평가 결과 초기 인장량에 의해 볼트에서 발생하는 응력은 열하중이 작용할 때 완화될 수 있으며 ASME B&PVC VIII-2를 사용한 볼트의 구조안전성 평가 결과는 터빈 케이싱에서 온도변화가 가장 큰 지점인 3단과 4단 사이의 10번 볼트에서 상대적으로 큰 응력이 발생하여 설계응력강도를 초과하였다. 또한 모든 볼트의 평균응력(Savg)이 평가기준인 설계응력강도 (2Sm)에 근접해 있기 때문에 추가적인 안전 여유를 고려한 설계가 필요하다. 따라서 충분한 접촉압력을 유지하기 위한 초기 인장량의 증가뿐만 아니라 추가적 으로 볼트의 구조 안전성을 확보하기 위해 볼트의 크기 및 위치 그리고 케이싱의 형상 등의 설계변경이 필요할 것으로 판단된다.
4)ASME B&PVC 평가기준을 사용하여 터빈 케이싱 및 볼트의 구조안전성 평가절차 및 평가기준을 확립하였다. 또한 접촉압력의 평가기준을 바탕으로 터빈 케이싱의 플랜지 면에서 발생하는 누설 문제에 대하여 평가절차 및 기준을 확립하였다. 아울러 새로운 가스터빈 케이싱 개발에 활용할 수 있도록 효과적인 유한요소모델링 및 해석/평가 방법을 제안하였다.
이상의 결과는 가스터빈 케이싱 설계에 있어 유한요소 해석을 활용한 구조안전성 평가 및 예측과 유한요소모델링의 기초를 마련해 줄 것으로 생각되며, 더 구체적이고 정확한 해석 조건을 반영하여 평가기준에 대한 추가적인 검증과 보완을 통해 본 연구가 가스터빈 개발에 활용될 수 있을 것으로 판단된다.



















